Legrand CRM is able to send emails to any package that supports Messaging Application Programming Interface (MAPI). Email systems that support MAPI include Microsoft Outlook and Microsoft Outlook Express. Go to the administration panel to configure your email settings to send emails directly from Legrand CRM. Under ‘User Preferences’ click on ‘Email Settings’.

Note: Contacts must have a recorded email address before you can send an email via Legrand CRM. View our guide ‘Email Settings’ to learn how to configure your email settings.
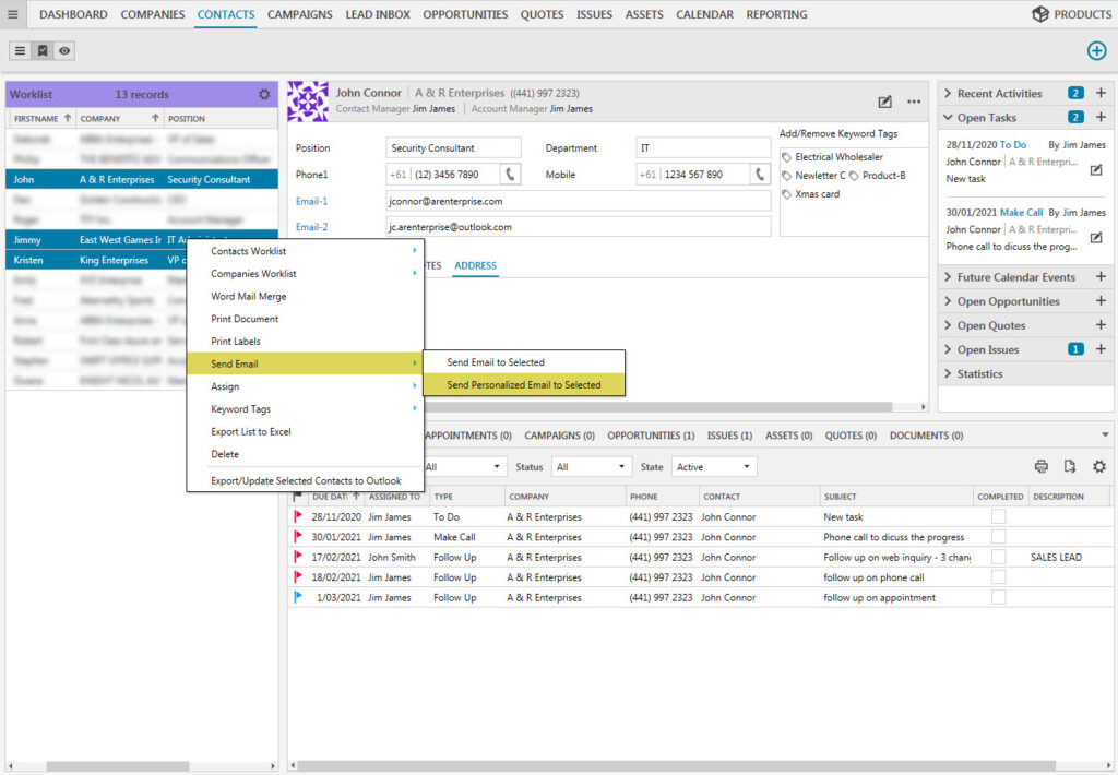
To email a selected contact via Legrand CRM right-click on the contact and select ‘Send Email to Selected’.

In the new window, type in a subject, add optional attachments and complete the message. Legrand CRM also enables you to send a custom email using e-Templates. Simply click ‘BROWSE’and select your e-Template file. After you complete the email, click ‘SEND’ or ‘SEND AND CREATE TASK’ to simultaneously record the a new task.

Note: If you select more than one contact all the contacts’ email addresses will appear in ‘BCC’ instead of ‘To’.
To send a personalised email select ‘Send Personalised Email to Selected’.

The address/addresses you selected to receive the email are displayed on the left column. Click ‘BROWSE’ to select an e-Template file. Type in the email’s subject, select the email’s importance and add optional attachments. After you complete the email click ‘SEND’.
